Click to Pay
Click to Pay es una opción de pago en línea inteligente y sin contraseña que brinda una experiencia de pago rápida y sencilla diseñada para hacer que el proceso de pago sea más rápido y sencillo en todos los dispositivos. Click to Pay proporciona un botón de pago único y un flujo de pago estandarizado para todos los esquemas de tarjetas participantes, incluidos Mastercard, Visa, American Express y Discover. Click to Pay se basa en la especificación Secure Remote Commerce (SRC) de EMVCo y reemplaza a Masterpass, Visa Checkout y Amex Express Checkout.
Se admiten los siguientes métodos de integración:
| Métodos de integración | Transacciones |
|---|---|
|
*Para obtener instrucciones sobre cómo agregar Click to Pay a la integración de Direct Payment, comuníquese con your payment service provider. |
Todos |
Sobre el método
Cuando un pagador se registra en Click to Pay, utiliza su dirección de correo electrónico y agrega sus tarjetas de pago a su perfil de Click to Pay.
Durante el pago en su sitio web:
- El pagador proporciona su dirección de correo electrónico.
- El pagador realiza un paso de verificación adicional con un código de acceso de un solo uso (OTP).
- Los detalles de la tarjeta del pagador se recuperan de su perfil Click to Pay y se muestran.
- El pagador puede seleccionar qué tarjeta utilizar para el pago.
- Click to Pay muestra un componente de interfaz de usuario del facilitador de tarjetas digitales (DCF) con los detalles de pago. El pagador acepta los detalles y confirma el pago.
Para evitar el paso de verificación de OTP en el futuro, el pagador puede elegir la opción Recordarme para omitir la verificación cuando utilice el mismo explorador en un pago posterior.
El pagador puede almacenar varias tarjetas de crédito, débito o prepago, las direcciones de facturación asociadas y varias direcciones de envío en su perfil Click to Pay. Los detalles de la tarjeta se almacenan de forma segura y se proporciona seguridad adicional al ofrecer tokenización de red cuando sea posible, siempre que la tokenización de red esté habilitada en el mercado del pagador. Click to Pay permite al pagador seleccionar los detalles de pago que se utilizarán para el pago; sin embargo, el pago en sí se procesa utilizando el adquirente configurado para su perfil de negocio en el eGenius Platform.
Si el pagador no tiene un perfil Click to Pay existente, puede crearlo durante el proceso de pago proporcionando su dirección de correo electrónico y los detalles de su tarjeta y seleccionando continuar con Click to Pay. Click to Pay muestra el componente DCF donde el pagador puede agregar sus datos de contacto y crear su perfil Click to Pay antes de confirmar el pago. Si el pagador no desea utilizar Click to Pay, proporciona los datos de su tarjeta para un pago normal con tarjeta de crédito o débito y selecciona continuar con el pago como invitado.
Click to Pay ofrece los siguientes beneficios:
- Reconocimiento inteligente del pagador, "integrado" en el flujo de pago, para iniciar un pago como invitado más rápido en todos los dispositivos sin contraseñas que recordar.
- Reducción en el número de clics y el ingreso manual de tarjetas para, en última instancia, aumentar la conversión y crear experiencias sin inconvenientes.
- Posibilidad de obtener mayores tasas de aprobación de autorizaciones a través de la tokenización de la red, lo que ayuda a reducir los rechazos evitables.
- Basado en los estándares EMVCo SRC para crear una experiencia de usuario uniforme y reducir las tasas de fraude en el pago de los clientes del comercio electrónico.
- Intercambio seguro de datos de pago, incluidos los detalles de las tarjetas, los detalles de la dirección de facturación y envío.
Principales características compatibles
Al utilizar Click to Pay como método de pago, puede hacer lo siguiente:
- Realizar pagos mediante un pago de una sola acción o transacciones de autorización y captura en dos pasos.
- Realizar devoluciones, anulaciones y desembolsos.
- Agregar datos complementarios a sus solicitudes para que el pago sea más fácil de usar para el pagador o facilitar su procesamiento en el sistema de pago.
Detalles del pago devuelto
Click to Pay devuelve diferentes tipos de detalles de pago al motor de pagos y, en consecuencia, a usted en función de lo que solicitó el motor de pagos, su configuración en el sistema Click to Pay y el esquema de tarjeta utilizado. Por lo general, Click to Pay devuelve un token de red, el vencimiento del token, un criptograma completo cuando lo admita el esquema de la tarjeta y detalles de la tarjeta enmascarados.
Si la tarjeta usada no admite la tokenización de red, por ejemplo, el emisor no participa, Click to Pay devuelve los detalles de la tarjeta, como el número de tarjeta y el vencimiento de la tarjeta, en lugar de los detalles del token de red.
Los detalles de pago proporcionados por el pagador durante la interacción C2P se almacenan en la sesión y se devuelven en la respuesta de la transacción para todas las solicitudes de API realizadas mediante la sesión:
Detalles del token de red
Si la respuesta contiene detalles del token de red, el campo sourceOfFunds.type se establece en SCHEME_TOKEN. Además:
- Los datos de la tarjeta enmascarados se devuelven en los siguientes campos:
sourceOfFunds.provided.card.numbersourceOfFunds.provided.card.expiry.yearsourceOfFunds.provided.card.expiry.month
- Los detalles del token de red se devuelven en los siguientes campos:
sourceOfFunds.provided.card.deviceSpecificNumbersourceOfFunds.provided.card.deviceSpecificExpiry.monthsourceOfFunds.provided.card.deviceSpecificExpiry.year
- American Express no admite este tipo de token de red.
- El criptograma del token de red completo solo se devuelve en la respuesta UPDATE SESSION FROM WALLET, no en las respuestas de transacciones de pago.
Detalles de tarjeta
Si no se admite la tokenización de la red y en su lugar se devuelven los datos de la tarjeta, el campo sourceOfFunds.type se establece en CARD. Además, se devuelven los siguientes datos de la tarjeta enmascarados:
- sourceOfFunds.provided.card.number
- sourceOfFunds.provided.card.expiry.year
- sourceOfFunds.provided.card.expiry.month
Detalles del pagador
El nombre y el número de teléfono del pagador se proporcionan dentro del objeto customer. La dirección de correo electrónico del pagador se proporciona en el campo customer.email, si ha configurado consumerEmailAddressRequested en true en su solicitud.
Dirección de facturación
La dirección de facturación asociada con la tarjeta se proporciona dentro de los campos de objeto de billing.address.
Dirección de envío
Si ha configurado collectShippingAddress en true en su solicitud, la dirección de envío se proporciona dentro de los campos de objeto de shipping.address.
Prerrequisitos
Para utilizar Click to Pay como método de pago:
- Comuníquese con your payment service provider para asegurarse de que Click to Pay esté disponible para usted y para habilitar el privilegio requerido para usarlo.
- Incorpórese a SRC y active SRC para su cuenta de negocio en Merchant Administration (MA). Vaya a Administrador > Configuración de SRC y siga las instrucciones.
Agregar el método a tu integración
Siga las instrucciones para los métodos de integración que desee utilizar.
Para ver ejemplos de solicitudes de transacciones Click to Pay, descargue la colección de Postman.
Hosted Checkout
Si su perfil de negocio ha sido habilitado para usar Click to Pay, esa opción se proporciona automáticamente a sus pagadores en la página de pago hospedado dentro de las opciones de pago con tarjeta de crédito y débito:
- Si el pagador tiene un perfil Click to Pay existente e ingresa su dirección de correo electrónico o usted la proporciona en la solicitud
INITIATE CHECKOUT, el pagador debe ingresar una OTP y luego las tarjetas almacenadas en su perfil Click to Pay se muestran para selección. - Si el pagador tiene un perfil Click to Pay existente y es reconocido por las cookies, las tarjetas almacenadas en su perfil Click to Pay se muestran para su selección.
- Si el pagador no tiene un perfil Click to Pay existente, la página de pago hospedado le permite crear uno y almacenar los detalles de la tarjeta.
Para permitir que el pagador utilice Click to Pay en su integración de Hosted Checkout, implemente su integración genérica de Hosted Checkout con las siguientes consideraciones:
- Dirección de envío: Los pagadores no pueden seleccionar una dirección de envío durante la interacción de Click to Pay. Si necesita una dirección de envío para el pedido, recopile esos detalles antes de enviar la solicitud
INITIATE CHECKOUT. - Dirección de facturación: la dirección de facturación siempre se recopila del pagador durante la interacción de Click to Pay.
- Autenticación 3D Secure (3DS): Si está configurado para 3DS, Hosted Checkout realiza automáticamente la autenticación 3DS después de la interacción Click to Pay.
- Campos importantes en la solicitud
INITIATE CHECKOUT: Agregue los campos de la siguiente tabla a su solicitud, si es posible.
Tabla: Campos importantes de Click to Pay en la solicitud INITIATE CHECKOUT
| Campo | Descripción | Obligatorio |
|---|---|---|
| interaction.country | Para el componente DCF, el país de interacción determina el contenido específico del país que se presenta al pagador durante la interacción de Click to Pay, como los Términos y condiciones. El valor que configuró con respecto a su perfil del negocio en el motor de pagos se utiliza de forma predeterminada. Agregue este campo a su solicitud si desea anular el valor en su perfil del negocio para esta interacción. | Opcional |
| interaction.locale | Para el componente DCF, la configuración regional de interacción determina el idioma de visualización. De forma predeterminada, se utiliza el idioma configurado en el explorador del pagador. Si el idioma del pagador no se puede determinar o no es compatible, se utiliza en_US. Si desea anular el valor, agregue este campo a su solicitud. Actualmente, los idiomas admitidos son inglés británico (en_UK), español (es_ES), francés canadiense (fr_CA), portugués brasileño (pt_BR) y chino de Hong Kong (zh_HK). | Opcional |
| merchant.name | Proporcione su nombre comercial, como el nombre conocido por su pagador. El nombre puede aparecer durante la interacción de Click to Pay. | Obligatorio |
| merchant.url | Proporcione la URL de su sitio web que utiliza el pagador. La URL puede aparecer durante la interacción de Click to Pay. | Obligatorio |
| customer.email | La dirección de correo electrónico del pagador siempre se recopila durante la interacción de Click to Pay. Si ya conoce la dirección de correo electrónico del pagador, agregue el campo customer.email a su solicitud para permitir que el pagador ignore el ingreso de su dirección de correo electrónico durante la interacción de Click to Pay. | Obligatorio |
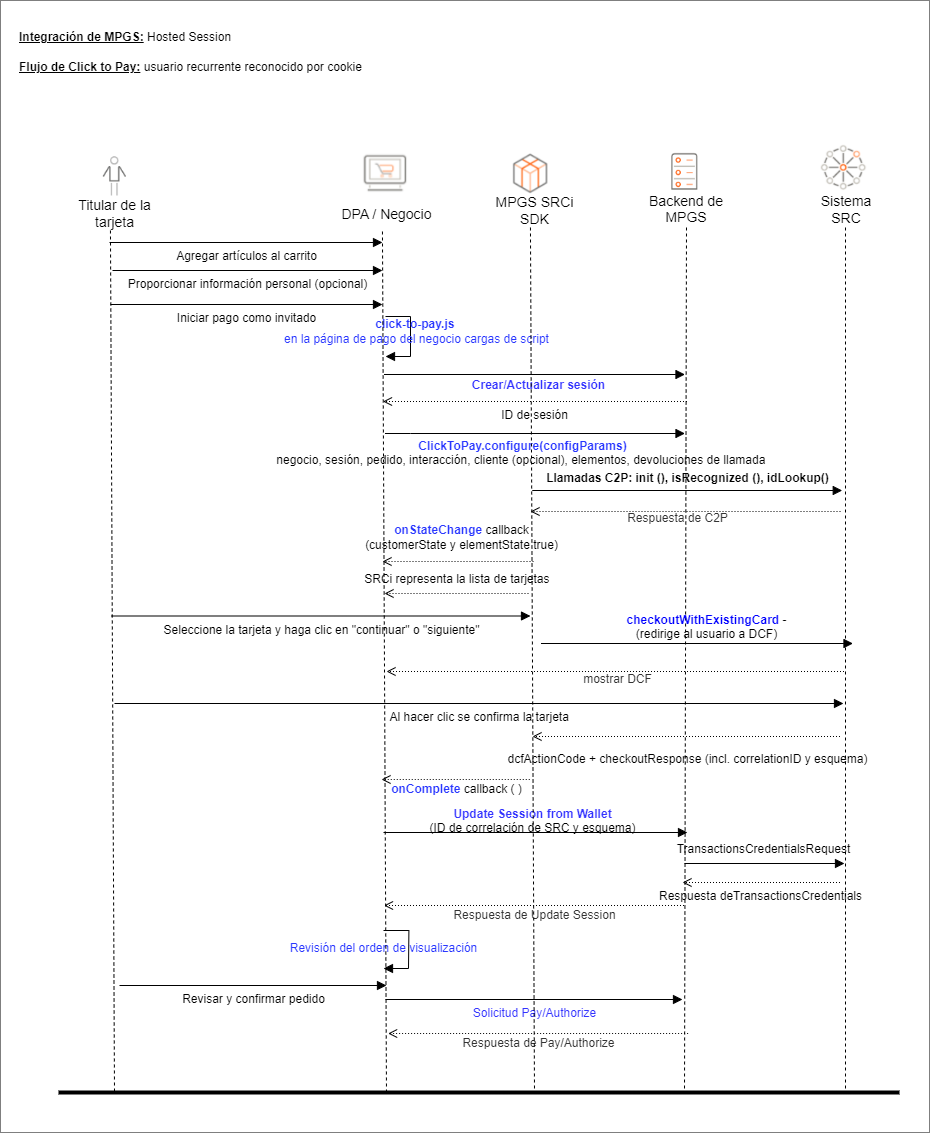
Hosted Session
Si permite que el pagador utilice Click to Pay en la integración de su Hosted Session, debe admitir tres escenarios de pagador diferentes para enviar un pago:
- Nuevo usuario: cuando un pagador utiliza Click to Pay por primera vez o desea proporcionar una nueva tarjeta.
- Usuario recurrente: con cookie cuando se reconoce a un pagador que regresa a través de las cookies.
- Usuario recurrente: con correo electrónico cuando se reconoce a un pagador recurrente por su dirección de correo electrónico.
Las siguientes figuras ilustran los flujos relacionados con los tres escenarios. Para obtener más información sobre cómo implementarlos, consulte Integración de Hosted Session de Click to Pay.
Figura: Nuevo flujo de usuarios
Figura: Usuario recurrente con flujo de cookies
Figura: Usuario recurrente con flujo de correo electrónico
Prueba del método
Las siguientes tablas describen las configuraciones de prueba admitidas.
Tabla: Configuraciones de prueba compatibles
| Entorno | Perfil del negocio | Tipo de tarjeta utilizada | Propósito |
|---|---|---|---|
| Prueba (MTF) | En producción | Tarjeta de prueba de Sandbox de Click to Pay | Prueba solamente a través de la parte de sandbox de Click to Pay del flujo de pago. |
| Prueba (MTF) | Prueba | your payment service provider tarjeta de prueba proporcionada | Al probar únicamente la integración del negocio con el motor de pagos, se simula la parte del flujo de Click to Pay. |
| Producción | En producción | Tarjetas activas propiedad del negocio | Pruebas completas de extremo a extremo con el motor de pagos y Click to Pay |
| Producción | Prueba | Tarjetas de prueba desde el motor de pagos. | Al probar únicamente la integración del negocio con el motor de pagos, se simula la parte del flujo de Click to Pay. |
Pruebas estáticas
Cuando haya completado su integración con el motor de pagos para Click to Pay, puede probarla utilizando su perfil de pruebas del negocio, es decir, su ID de negocio con el prefijo TEST. Al utilizar el perfil de pruebas del negocio, el motor de pagos proporciona un simulador para la interacción de Click to Pay. El simulador de Click to Pay utiliza un conjunto de detalles de pago predefinidos que no se pueden modificar. Según los detalles de pago predefinidos, puede activar y probar diferentes escenarios, como se describe a continuación.
La segunda columna en las tablas a continuación indica los últimos cuatro dígitos del FPAN que seleccionó el pagador durante la interacción de Click to Pay. Para activar un escenario, seleccione el FPAN correspondiente en el simulador durante la interacción de Click to Pay del pagador.
Escenario 1: Click to Pay devuelve un token de red y un criptograma completo
| Esquema | Últimos 4 dígitos de FPAN | ID de correlación de SRC | Respuesta de la operación UPDATE SESSION FROM WALLET | Respuesta de la operación AUTHORIZE o PAY |
|---|---|---|---|---|
| Mastercard | xxx0007 | 783a935d-c6a9-4289-b19d-c3336f998b57 |
Dirección de envío
Detalles del cliente
Dirección de facturación
|
Dirección de envío
Detalles del cliente
Dirección de facturación
|
| Visa | xxx4198 | 12345671-visaTAVV-expiry1232-colShiptrue |
Dirección de envío
Detalles del cliente
Dirección de facturación
|
Dirección de envío
Detalles del cliente
Dirección de facturación
|
Escenario 2: Click to Pay devuelve un token de red y un CSC dinámico
| Esquema | Últimos 4 dígitos de FPAN | ID de correlación de SRC | Respuesta de la operación UPDATE SESSION FROM WALLET | Respuesta de la operación AUTHORIZE o PAY |
|---|---|---|---|---|
| Mastercard | xxx0008 | 261af700-e576-43bf-af92-bd0f6810e8fb |
Dirección de envío
Detalles del cliente
Dirección de facturación
|
Dirección de envío
Detalles del cliente
Dirección de facturación
|
| Visa | xxx3333 | 12345671-visaDTVV-expiry1232-colShiptrue |
Dirección de envío
Detalles del cliente
Dirección de facturación
|
Dirección de envío
Detalles del cliente
Dirección de facturación
|
| American Express | xxx0017 | 4c26bae3-0638-4766-9539-58ae12844333 |
Dirección de envío
Detalles del cliente
Dirección de facturación
|
Dirección de envío
Detalles del cliente
Dirección de facturación
|
Escenario 3: Click to Pay devuelve el número de tarjeta y la fecha de vencimiento, donde no se admite la tokenización de red
| Esquema | Últimos 4 dígitos de FPAN | ID de correlación de SRC | Respuesta de la operación UPDATE SESSION FROM WALLET | Respuesta de la operación AUTHORIZE o PAY |
|---|---|---|---|---|
| Mastercard | xxx0305 | 8e455e8b-4e52-46cf-a3da-83aa3cf9a76e |
Dirección de envío
Detalles del cliente
Dirección de facturación
|
Dirección de envío
Detalles del cliente
Dirección de facturación
|
| Visa | xxx4821 | 12345671-visa1-expiry1232 |
Detalles del cliente
Dirección de facturación
|
Detalles del cliente
Dirección de facturación
|
| American Express | xxx4564 | 86584dcc-280f-4b57-8da4-49cd1067a2eb |
Dirección de envío
Detalles del cliente
Dirección de facturación
|
Dirección de envío
Detalles del cliente
Dirección de facturación
|
Pruebas de SRC con autenticación 3D Secure
Si su perfil del negocio está habilitado para Autenticación 3-D Secure (3DS) puede utilizar los elementos de las siguientes tablas para activar un flujo fluido o un flujo de desafío.
Escenario 4: flujo de desafío 3DS2
| Esquema | Últimos 4 dígitos de FPAN | ID de correlación de SRC | Respuesta de la API |
|---|---|---|---|
| Mastercard | xxx0009 | 1049624e-cc67-45f6-bd5f-c625eb4c6cc1 |
|
| Visa | xxx4222 | 12345671-SRC3DSChallenge-expiry1232-colShiptrue |
|
| American Express | xxx4570 | 20e051bc-bd25-46db-a7d3-d2944fbb05cf |
|
Escenario 5: flujo fluido 3DS2
| Esquema | Últimos 4 dígitos de FPAN | ID de correlación de SRC | Respuesta de la API |
|---|---|---|---|
| Mastercard | 0010 | 16e051bc-bd25-46db-a7d3-d2944fbb05cf |
|
| Visa | xxx4180 | 12345671-SRC3DSFrictionless-expiry1232-colShiptrue |
|
| American Express | 4571 | 17e051bc-bd25-46db-a7d3-d2944fbb05cf |
|
Preguntas frecuentes
Como pagador, agregué una tarjeta a mi billetera Click To Pay, ¿por qué no aparece en la página de pago?
Si bien el perfil Click to Pay del pagador puede contener tarjetas para cualquier esquema de tarjetas admitido, solo puede usar Click to Pay para aquellas tarjetas en las que:
- El esquema de tarjeta se ha activado para Click to Pay en su perfil del negocio.
- Su perfil del negocio está configurado para procesar tarjetas con este esquema y la moneda de la transacción.
¿Están disponibles las pruebas de extremo a extremo con Click To Pay?
Actualmente, las pruebas de extremo a extremo no se admiten con Click to Pay. Puede usar su cuenta de negocio en producción en el entorno de prueba (MTF) para probar el proceso solo hasta la interacción de Click to Pay o utilizando el sandbox de Click to Pay para el proceso de interacción real.